반응형
수업내용
- 오브젝트(액터) 간 통신 방식
- 레벨 블루프린트 → 블루프린트 클래스(Level BP → BP Class)
- 월드 아웃라이너에서 레벨BP로 Drag&Drop해서 연결 가능하다

- 월드 아웃라이너에서 레벨BP로 Drag&Drop해서 연결 가능하다
- 블루프린트 클래스 ↔ 블루프린트 클래스 (BP Class ↔ BP Class)
- 블루프린트 클래스 → 레벨 블루프린트 (BP Class → Level BP)
- TriggerBox, TriggerSphere
- 레벨 블루프린트 → 블루프린트 클래스(Level BP → BP Class)
실습
- BP_Patrol
- 조건
- -800~800까지의 위치를 좌우로 이동(Y좌표)
- 결과

- 조건
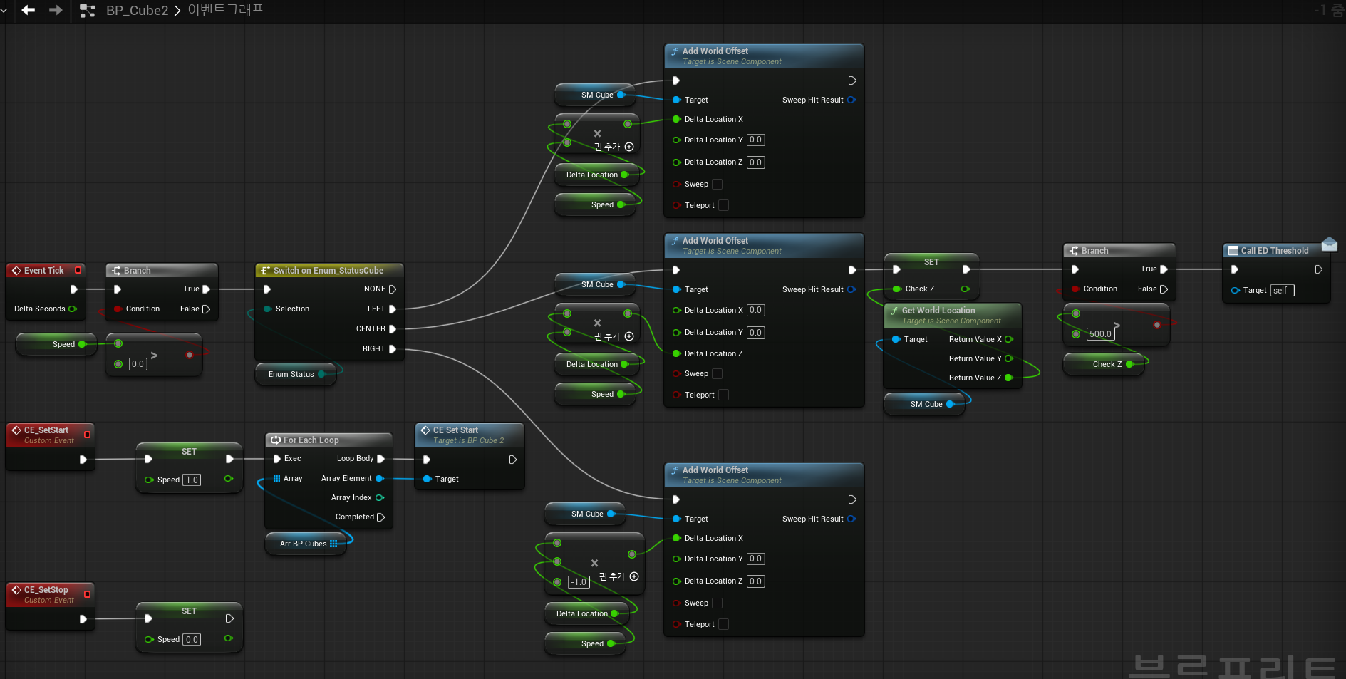
- 통신 실습
- 조건
- BP_Sphere(1번)가 Trigger에 닿으면 1번이 멈춘다.
- Level BP → BP Class를 이용해 2번이 상단으로 이동한다.
- BP Class ↔ BP Class를 이용해 BP_Pin(3번)은 좌측으로 그리고 BP_Pin(4번)은 우측으로 이동한다.
- BP Class → Level BP를 이용해 2번이 특정 높이(500)이상 높아지면 1번이 다시 이동한다고 신호를 보낸다.
- Level BP → BP Class를 이용해 1번이 다시 이동하도록 처리한다
- 결과



- 조건
Note
- BP_Patrol에 사용한 StaticMesh를 모델링 모드에서 생성하면서 콜리전 옵션을 지정하지 않아 TriggerBox의 콜리전이 작동되지 않았다. 어트리뷰트 > 메시 콜리전을 적용하여 정상적으로 닿았을 때 Trigger가 적용되게 수정되었다.

반응형
'Unreal Engine' 카테고리의 다른 글
| Unreal Engine 5 Dev Log 9 ― 가위바위보 (0) | 2026.02.05 |
|---|---|
| Unreal Engine 5 수업 Log ― 5[2026.01.24.] (0) | 2026.02.05 |
| Unreal Engine 5 수업 Log ― 3[2026.01.10.] (0) | 2026.02.02 |
| Unreal Engine 5 수업 Log ― 2[2026.01.03.] (0) | 2026.02.01 |
| Unreal Engine 5 수업 Log ― 1[2025.12.27.] (0) | 2026.02.01 |